Step-by-Step Process for Building a Header
Accessing the Funnel Builder
Begin by entering the funnel builder within your CRM platform.
Clear the workspace by removing any pre-existing elements to start with a fresh layout.
Adding a New Section and Customizing It
- Drag a full-width section onto the canvas to create the foundation for your header.
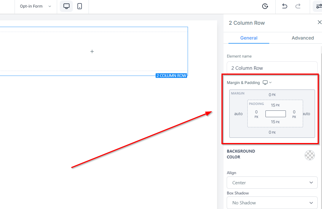
- Insert a row within this section to organize your header components. For a clean and structured design, opt for a two-column row layout.
- Adjust the padding of both the section and the row to ensure proper spacing and a well-balanced look.
Adding Your Logo
- In the first column of the row, place an image element.
- Upload your company’s logo into this image element, which will act as the visual centerpiece of your header.
Setting Up a Navigation Menu
In the second column, add a navigation menu element.
Personalize the menu by removing any default logos or business names, as your logo is already in place.
Organize the menu to reflect your website’s sections, such as Home, Services, About, and Testimonials. You can even create sub-menus for categories under these headings for easier navigation.
Customizing the Menu’s Appearance
- Tweak the font size and spacing between the menu items to improve readability and appearance.
Add a call-to-action or a sub-heading like "Contact Us" to prompt visitors to engage.
- Ensure the header’s background color matches your brand identity while maintaining enough contrast between the menu text and background for easy readability.
Finalizing the Header
Once you're happy with the design and layout, save your changes.
Preview how the header looks on various devices to make sure it appears well across all screen sizes.
Troubleshooting and Common Questions
Tips for Troubleshooting
If the menu text blends into the background, adjust either the background or text color to increase contrast.
Make sure the logo’s file size is optimized for fast loading to prevent delays.
Frequently Asked Questions
Can social media icons be added to the header?
Yes, you can include social media icons by using either an image element or a dedicated social media icon element if available in your CRM.How can I make the header sticky?
Look for the "sticky" or "fixed" option in the section or row settings. This feature will keep the header visible at the top of the page as users scroll.Is it possible to use custom fonts?
If your CRM allows it, you can upload or select custom fonts to use for the header text and navigation menu.
Was this article helpful?
That’s Great!
Thank you for your feedback
Sorry! We couldn't be helpful
Thank you for your feedback
Feedback sent
We appreciate your effort and will try to fix the article






